WebQuest Didàctica Membre del DIM Debat educatiu Recerca de Recursos Didàctics IECAT Cultura
a
CAMPUS DELS ESTUDIANTS
a
    Usuari
 
 
a a
 
a
a
QUALIFICACIONS
a a
 
a
DIDÀCTICA GENERAL
a
  UNIEDU-21: Mapa integrantes  
  Plan de Acogida Virtual Facultad de Educación UNED. IUED Encuesta Enero/Febrero 2008 Cuestionario satisfacción cursos virtuales 23-01-2008  
  Estudiantes Nuevos de la Facultad de Educación. Nuestra presentación virtual  
  Plan Acogida UNED-Tortosa Guía  
  Guías didácticas de carreras UNED  
  Competències bàsiques a l'Educació  
  Formació Recerca CEE UEC Tesi  
  Vive la lectura fácil Centenari Lluís  
  Guía alumno cursos virtuales  
  Mi felicitación 2008 Centenari Lluís  
  Servicio de Apoyo Técnico al Usuario - CSI  
  Plan Acogida 2006 sonora en el Departamento de Didáctica 1  
  Departamento de Didáctica  
  CENTRO UNED TORTOSA Plan acogida estudiantes 2006-07 Jornadas Octubre del día 2 al 6 Memo Programación aulas 2006-07 Matrícula UNED-Tortosa en 30-01-2007  
  Salidas profesionales en centros educativos del Educador Social  
  Programas asignaturas curso 2006-07 en doc y en html  
  Programas oficiales de mis asignaturas 2006-2007  
  Distribución créditos carreras  
  Créditos de libre configuración  
  Programación videoconferencias  
  “Modelos Tutoriales en el EEES”  
  Redes de Investigación la Innovación Docente Convocatoria en BICI 1  
  EducaUNED INNOVACIÓ AULA  
  MEC Formación del profesorado Profesores principiantes  
  Enciclopedia virtual de Didáctica y Organización Escolar Portal DIOE  
  GUIA DEL EQUIPO DOCENTE  
  EducaUNED Página alumnos  
  Detección de las necesidades de formación 06/11/2005  
  Preguntas tipo tests  
  QUADERNETS 3 3word  
  Programación 1r. cuatrimestre  
  Librería de la UNED Teléfonos: 91 3987373, 91 3987458 y 91 3987457  
  TEMA 1 1pdf  
  TEMA 3 Otro Cuadros  
  Bloque III 2º cuatrimestre  
  REELABORACIONS  
  Robert Mager en esta carta  
  Revista de Educación Social  
  Para elaborar mapas conceptuales y mentales con software on line facilitado por mi amigo Pedro Marauri  
  Para elaborar mapas conceptuales con software on line  
  Quaderns d'Animació i Educació Social Ampliació textual 1  
  Pedagogía de Berstein  
  Técnicas de estudio 1  
  Comunicación aumentativa Pictogramas, etc.  
  Recursos de Paco Rivière  
  Actualidad Paco Rivière  
  Cercadors o buscadores  
  Hacer esquemas con Word  
  TREBALLS "Desenvolupament personal i ciutadania"  
  Web para trabajos de Didáctica y proyectos de ASC: La Rueca  
  ¡Exámenes a la vista! Consejos  
  "La percepción del maestro frente a las capacidades de los alumnos"  
  PROVES  
  Innovar en Pedagogía Extra  
  "Innovación... un estado mental"  
  Didáctica en inglés: Espacios muy prácticos y premiados Fomenta habilidad lectora
 
  Traductor de webs a idiomas  
  Didáctica de las TIC 1  
  Cuadro Estrategias 1 2 3  
  Un maestro  
  Videoconferencia 15/12/2005  
  GRUPOS DE TRABAJO DE CENTRO ASOCIADO  
  El pedagogo y la educación a distancia  
  Revista Educación en Radio 3 para el curso 2005/2006 1  
  ¿Sabes realmente qué es un paradigma?  
  Paradigma cultural 1  
  La investigación-acción  
  Enseñando a aprender 1  
  Freinet en España  
  Lecciones Paulo Freire  
  Encicolopedias DIM colaborativas  
  Enciclopedias multilingües  
  Enciclopedias en catalán  
  Portales de recursos educativos 1  
  Howard Gardner: Inteligencias múltiples  
  FÒRUM SOCIAL PER L’EDUCACIÓ A CATALUNYA  
  Consejo Educativo Portada  
  "Diagnosticar los estilos de aprendizaje" por Gallego  
  La mayéutica de Sócrates  
  ¡Web educación innovadora!  
  Innovación curicular: Modelo didáctico multinivel acceso estudiantes curriculum: pasos  
  Tesis: ¿Enseñar en la escuela?  
  Lo que preocupa a los estudiantes Entrevista  
  Proyecto Innovación curricular  
  Investigación e innovación 1 Los procesos formativos en el aula De textos a ordenadores  
  Abrir el espacio y el tiempo del aula  
  ¿Didáctica es igual que Curriculum?  
  Diversos pero no desiguales 1  
  Reformas educativas  
  Facilitadores del aprendizaje  
  "El buen maestro puede"...  
  "Sobre educació, innovació i tecnologies de la informació"  
  Premis Catalunya d'Educació 2005 1 2  
  Ver TV: Los niños pueden analizar programas  
  Web creativa de Maria Trinidad  
  Iniciativa para los profesores de Catalunya: Investigación en forum virtual xtec  
  Esquema Proyecto recursos y metodología on-line en las ciencias experimentales Materiales en el portal F. Mas Des del blog el diario en la red Narref Blog: Camins per la innovació  
  Proyecto experimental TIC en 3 centros de educación secundaria Cataluña (IATIC) 1  
  Mejor publicación instituto NET REPORTER de 2005  
  Más prácticas innovadoras escolares 1 Comunidad Autónoma Vasca  
  Proyecto trabajo de los sentidos  
  Didáctica contemporánea  
  Didáctica del error en el aprendizaje  
  Experiencias didácticas  
  Valores en la escuela primaria  
  Educación social y afectiva: No se consigue nada solo  
  Revista Pere Tarrés  
  Revista Cognición On Line  
  Debat curricular (reflexions i propostes)  
  Pla de TIC a l'aula  
  "Ya han llegado las TIC al aula... ¿y ahora qué?"  
  Aulas virtuales con Moodle 1  
  Violencia en la escuela  
  Escuela trilingüe  
  Educación ambiental  
  Educar en valores EducaRed  
  Introducción a las TIC con las Pizarras Interactivas 1  
  Videografía Investigación DURSI Generalitat  
  Magna enseñanza  
  La evaluación en la enseñanza  
  Calidad en la educación  
  Formación del profesorado  
  Ciencia y sociedad  
  Ejemplo: Johannes Kepler 1  
  Juguetes educativos Vtech  
  La comunicación es conversación, no monólogo 1  
  Investigació: Comunitats d'aprenentatge  
  Mala educación  
  "Tutor y estudiante en educación a distancia"  
  Curriculum ESO y adaptaciones Comunidades autónomas  
  Comunicación y Pedagogía  
  "Cuentos de nunca acabar" 1  
  Jornadas de Cultura Gitana de Cataluña  
  Experiencias matemáticas. Nuevas formas de estudiarlas  
  Intranet en los centros  
  Colegio Educadores Sociales Catalunya  
  Actualidad de la Educación Social  
  Colegio Educadores Sociales Galicia  
  Junta de Andalucía Publicaciones  
  FILOTIC: Diálogo entre culturas  
  DIDÁCTICA DE LA FILOSOFÍA Un libro premiado que habrá que considerar seriamente 1 2  
  Unir el cine con la filosofía:Filomatrix  
  COMUNIDAD VIRTUAL DE PROFESORES CON WEB o WEBLOG  
  COMUNIDAD VIRTUAL Red Iris  
  "Competències bàsiques i currículum" dins l'Educació no universitària Document 2004  
  Lengua bereber  
a a
 
a
PROGRAMES D'ANIMACIÓ SOCIOCULTURAL
a
  EducaUNED Festa Renaixement 10 anys de joia!  
  Guía-Programa de la asignatura Curso 2005/06 Curso 2006-07  
  Programa 2006-07  
  Programación 1r. cuatrimestre  
  TEMES  
  EXERCICIS 1  
  PROJECTES Cómo elaborarlos ¿Un ejemplo en la red?  
  Tesi Generaciones españolas 1  
  PROVES ASC  
  Ideas proyectos, quizá Buscar Estudios técnicos  
  Quaderns d'Animació i Educació Social Ampliació textual 1  
  ¡Se necesitan proyectos comunitarios innovadores!  
  Blog Educac. Social Estudiante  
  Trastons conductuals Document  
  Máster Intervención Calidad de Vida Personas Investigación  
  Calidad educación jóvenes  
  Valores y Juventud 1  
  Conflicto y resolución 1  
  Valnaloneduca Comunidad Educativa Proyectos  
  "Las comunidades virtuales, nuevas redes de socialización"  
  La juventud opina  
  “128 años de intervención sociocultural en España” Etc.  
  Educación de adultos  
  Portal mayores Boletines  
  Plataformas mayores  
  Premi Duocastella 2004 Bases  
  Propuesta de futuro para personas adultas  
  Calidad de vida alumnos nee 1  
  Más allá de las palabras 1  
  PORTAL EDUCACIÓN SOCIAL  
  Profesores innovadores  
  INNOVACIÓ EN EDUCACIÓ  
  Proyecto Valores Sociales Otro  
  Proyectos sobre el fenómeno psicosocial: El fútbol  
  Cites històriques  
  Diccionaris 1  
  Servicios telemáticos para la ciudadanía de municipios medianos y pequeños  
  "Vitalidad crónica. Convivir con la Fibromialgia"  
  Un ASC con experiencias: Lluís Hernández  
  Algunas publicaciones de la catedrática Gloria Pérez Serrano 1 2 3 4  
  Creatividad para resolución de conflictos  
  Creatividad "Neuronilla"  
  Taller de Plástica  
  Investigación  
  Técnicas participación  
  Etnografía 1 Ciudades pre-romanas  
  Escuela inclusiva aquí  
  Periodico virtual Linha Virtual Brasil 1 2  
  Política Social en Murcia Integración social emigrantes  
  Salidas profesionales Educación Social y Pedagogía  
a a
 
a
ACTUALITAT
a
  EDUCACIÓ SUPERIOR EUROPEA CATEDRA UNESCO  
  Actualitat: Congrès, Jornada Comunicacions actuals 1, 2  
  ORIENTACIÓN EN LA RED  
  ALTA GRUPO REVISTA DIM  
  Las TIC como agentes de innovación educativa 1  
  Hemeroteca Virtual Educativa  
  FINLANDIA: ÈXIT ESCOLAR  
  "Modelo educativo finlandés"  
  Gestión de calidad EFQM  
  Història psicopedagogia 1 Foro  
  Paulo Freire: Educación integral y humanismo cristiano  
  Profesores 3r. milenio  
  CIBERCOLEGIOS  
  Cap a quina societat del coneixement?  
  Les TIC i la funció directiva als centres docents  
  La creativitat en l'educació  
  Racó de psicopedagogia  
  El blog de Ferran Ruiz Tarragó  
  El blog de Ferran en castellà  
  Anteproyecto LOE 31/03/2005  
  Periódico Cursos Verano UNED  
  Forum Social Ibèric per l'Educació  
  Encuesta de Factores del Éxito Escolar  
  Innovación en Orientación Profesional  
  Universidades españolas en Internet  
  Ciencia divertida  
  Ludociencia  
  CAP a distancia por la Universidad de Murcia  
a a
 
a
LINKS
a
  LINKS D'INTERÉS  
  UNED Guía Servicios Internet  
  UNED Guía de Servicios Disponibles en Internet 1 2  
  "La educación encierra un tesoro"  
  Web Facultad de Educación 1  
  Calendario previsto de radiodifusiones 2005/06  
  e Learning América Latina  
  Portal DIM Dr. Pere Marquès  
  REVISTA DIM PRESENTA nº 0 nº 1 Borrador 1 Boletín Pizarra Digital de Pere Marqués Borrador nº 2  
  Revista DIM  
  Revisa DIM nº 5 PLANTILLA-5  
  Revista DIM nº 6  
  Innovación IES Banus  
  Revista indexada en Dialnet  
  Grupo Revista DIM Reunions 1 Investigación Webs docentes Autoformación DIM Reuniones en Madrid  
  Reunión DIM otoño 2005 Tele emisión Una presentación  
  Recursos: RUSC, revista  
  WebQuestcast 1 President  
  WebQuest Didàctica  
  WebQuest: Portals Models  
  WebQuest modèlica  
  Plantilla Guia didàctica  
  Plantilla evaluativa de WQ  
  La Comunidad Sociedad de WebQuest  
  Aprenentatge coopertiu als WebQuests  
  Web dinámica para poder crear webquest  
  WebQuest Història 1  
  WebQuest: Exemple 1  
  WebQuest: Exemple 2  
  WebQuest: Exemple 3  
  WebQuest: Exemple 4  
  WebQuest: Exemple 5  
  WebQuest: Exemple 6  
  WebQuest: Exemple 7  
  WebQuest: Delta de l'Ebre  
  WebQuest: "Artsdidàctica"  
  WebQuest: Su alma Trabajo  
  Projecte FuTuRo  
  Èxit escolar 1 2 3 4  
  Projecte didàctic TIC  
  Contingut, entorn i seqüència  
  Weblogs o bitàcora modèlica 1  
  Bitàcores Exemples: 1 2 3  
  Blog informador Blog"Notes..."  
  KidSmart  
  Història: 1  
  Project TIC Actilingua Espiral  
  Projecte integració persones psíndrome de Down Profit Ajut  
  Noticies al dia  
  Dolents però no iguals  
  WebQuest: Model a seguir  
  Adaptacions materials TIC  
  EAD i Un diari interactiu  
  Programa sordsmuts 1, 2  
  Discapacitats visuals  
  Discapacitats motrius severs  
  Control ordinadors  
  Projecte i guia didàctica  
  Pacte Nacional Educació  
  Article inoblidable  
  TIC Àrees curriculars Reflexió  
  Investigació filosofia i TIC  
  Steven Pinker 1  
  Educació Món Clàssic  
  Premi materials curriculars MEC 1  
  NEE 1 2 3 4  
  Perfils d'Innovació en Educació  
  Temas de Psicopedagogía Infantil  
  Lectura setmanal 1  
  Mediateca  
  Llatí: La identitat lingüística  
  Aula Interdidac  
  www.brainconnection.com  
  Imagenes, botones,
pequeños interactivos,
video
 
  Videoconferencia  
  Revista Educación a Distancia  
  Aplicaciones didácticas  
  Necesidades escolares TIC  
  Intervenciones en inadaptación socioeducativa  
  ¿Cómo hacer un ensayo?  
  Más sobre la hiperactividad  
  Maestra: Educadora Social  
  Blog modelico actilingua  
  Consurso habilidad búsqueda (modus operandi)  
  Servei didàctic de l'Arxiu Nacional  
  Linuxshow  
  Domini propi segons friviere  
  I Festival Internacional de Música Sacra a Tortosa
 
  Navegar per conceptes o
etiquetes (categories virtuals de la blogoesfera)
 
  Entendre RSS Video F. Rivière  
  Felicitació per a DIM 3-13-05  
  Diplomatura en E. Social  
  Observatorio Gallego de E-learning 1 2 3  
  Observatorio de software educativo libre 1Extemadura 2  
  Lingüística i TIC  
  Educación en general  
  Correos y el Quijote  
  Portal Informática Educativa  
  El poder d'internet és evident  
  Educación: Área de Economía  
  Les competències bàsiques: Treballs fets 1 2  
  Diversificación Curricular 1 2  
  "Contexto educativo"  
  Revista Bits Espiral nº 5  
  Lloc web allotjament 1 2 3 4 Proporcionats per Tomás Guajardo Cuervo: tomasguajardo@eresmas.com  
  Hosting gratuito Edebe Ejemplo  
  Cultura clàssica  
  Dispositivos portátiles:Opinión  
  Investigac. Soc. Información  
  Investigac. aula: Anteproyecto  
  Síntesis pizarra digital  
  Relativitat coneixements  
  Experiencias educativas  
  Softcatala 1  
  De interés social inmediato  
  Universitat i virtualitat  
  Ephemeris -tot llatí-  
  Joan Pau II  
  Electronic Arts Proyecto educa  
  Blogg:Lengua francesa Turismo  
  OppenOffice Base 2.0 Beta en anglés: Millor que l'Access  
  Weblogs ideal de Bea Marín  
  Adobe compra Macromedia  
  Weblogs: J.Queralt E.González Ana Pérez 1 2  
  Weblog Uso tecnología digital  
  Weblog Xavier Rosell Competencia TIC 1  
  "Las TIC están aquí"  
  Computer Supported Cooperative Work  
  Un model FAQ  
  25 de abril 1 Pedido mp3 1  
  Seminario Educación Especial  
  Online Educa Madrid 2005  
  Buscador de podcast Enviado1  
  Grup de comunicació Mallorca  
  Ideas Educación Superior  
  Guide to Contemporary English  
  Literatura catalana -obres-  
  Article a Repensar la Pedagogia avui  
  Per què el PDF és una toxina  
  Teoría del texto 1  
  Las TIC están aquí  
  La enseñanza colaborativa  
  Tecnología y ambición:Barna  
  Web amb disseny a imitar  
  Proy. investigac. amaxofobia  
  Interactivitat virtual i mediació  
  Nuevas tecnologías: Énfasis  
  Infojobs | Aefol  
  Madredeus = Relajación Taller  
  Fundación para La libertad  
  Curriculum de Sudáfrica 1  
  Formació Universitària i TIC  
  Portal *e-Revist@s* Calidad  
  DIM Figueres Videoconferencia  
  E Grupos Pla estratègic TIC  
  Portal innovadors "Forum"  
  20 minutos La nueva ley educativa  
  10 características de profesor  
  Revista Educación a Distancia  
  Textos para la Cibersociedad  
  Centro de Supercomputación de Galicia Un tècnic M. Gromaz  
  Contenidos curriculares  
  Proyectos temáticos flash:Arte  
  Paul Ricœur(1913-2005) 1 2 3  
  Periódicos digitales Juan José Morales Ruiz 1 2 3 4  
  Eugenio Trias  
  Félix Azúa 1  
  Iván Tubau 1  
  Blog de Arcadi Espada 1 2  
  ¡Amigos!  
  Octavio Paz 1 2  
  1ª generación alumnos mando a distancia i ratón  
  TERMCAT  
  Didáctica TIC Web Hotpotatoes  
  Pizarra digital: Buenas prácticas uso (Base datos)  
  Cuadernos virtuales  
  Codi obert, indicat pel Dr.Adell  
  Universidad del aprendizaje  
  Proyecto educativo comunitario Los desafíos para todos  
  El valor de las palabras  
  ePortfolio y sus webs  
  Comunidad de Aprendizaje CREA Temps lleure 1  
  Síndrome Down 17/06/05  
  Karl Popper et alters  
  Escuela de Alejandría 1 2 3 4  
  Contactar Quaderns Digitals vcampos@icceciberaula.es  
  ¿Cuál es la forma superior de la sabiduría? "Sencillo, claro y real como nuestra existencia" 1 2  
  Per una nova educació pública  
  Videoconferències Escola E. 05  
  El neurólogo Antonio Damasio Neurociencias Estrés laboral  
  Societat Catalana d'Història de la Ciència i de la Tècnica  
  Espai europeu d'educació superior UNED 2005 Llibre 1 2 3 4  
  Opiniones, opiniones  
  Reto actual: "Internet en el aula"  
  Massachussets Institute of Technology = MIT  
  Educación en Internet  
  Por un modelo de educación a distancia Desarrollo económico y social 1  
  Diccionario: Inglés-galego y galego-inglés on line  
  COMràdio  
  Programa integral de desarrollo educativo  
  Ministerio de Trabajo y Asuntos Sociales 1  
  Revista Iberoamericana de Educación Está en OEI  
  Una formación multicultural para el profesorado de personas adultas 1 2  
  Competencias del docente universitario para la universidad del siglo XXI 1  
  Cuadernos de Pedagogía  
  Perfil Seymour Papert  
  Uso de internet en Europa: Security and trust (Inglés y francés) 1  
  European Commission (2002): Key competencies Eurydice  
  Fundació Pere Tarrés  
  La investigación científica en la Unión Europea  
  Inteligencia emocional 1 2  
  Inteligencia emocional Ayudas 1  
  Psicopedagogía 1 2 3 4 Útil  
  Educación en valores  
  Sí a la filosofía  
  El modelo docente UNED 1 2 3  
  Colectivos más marginados 1 2  
  Web del insigne professor Josep-Maria Terricabras  
  Obtenir un espai web a la XTEC  
  Opino que "Lo primero que hay que desterrar del mundo académico son los libros de texto. No te fíes de los comentadores de comentadores de comentadores. Son fotocopias de fotocopias de fotocopias. Al final no queda nada del original (...)". (Página 27). Esto lo aplico a los resúmenes  
  TIC en las Universidades  
  Competencias TIC en ESO a Cataluña 1  
  Ben educats amb Salvador Cardús  
  LOE comentada por el Secretario el 26.07.2005  
  La Universidad de Vigo: Oferta Europea de Tecnología  
  Tratamientos naturales  
  Toshiba es muy fiable  
  Escola Administració Pública: Aula virtual  
  Servicios telemáticos para la ciudadanía de municipios medianos y pequeños  
  Adhesió a l'estatut El riesgo  
  Ejemplos Caligramas  
  Historia de... Opinió  
  TIC polifacéticas 1 Tecnologías y Educación Musical  
  Cinematografía Contestar  
  Lucha contra el hambre  
  Investigación tacto humano  
  "Vocabulario interactivo"  
  Ese latín, denominador común  
  Imprimir pdf desde Internet  
  Jurjo Torres Santomé  
  Listas de correos vs foros  
  Actualidad 1 2 3  
  Democratizar la educación rural  
  Evoluciona EAD  
  Practica l'anglès  
  Usabilidad Exemple 20 minutos  
  Unidad de investigación www  
  kit de accesibilidad web  
  Pla: Valor de escoger 1  
  L'arqueología marca el tiempo  
  Edutec: Formación profesorado  
  Bandas juveniles  
  Paco Rivière y las notas Contestación de Pere Marqués  
  Instrucción básica para la era digital. Investigación en marcha  
  Ramon Llull, primer informático. Aquí se opina  
  Docencia Irene Martínez Pérez  
  Calcula tu CI con Yahoo!  
  Opinions  
  Investigación física  
  El bloc de Txema Alegre  
  Cuando se llega a los 50 años  
  Tecnocultura  
  ¿Internet libre?  
  Weblogs y Educación  
  Procesador de textos on line 1  
  Boletín UNED Bened  
  "BLENDED LEARNING, ¿ES TAN INNOVADOR?"  
  Pestalozzi y comentarios  
  ClimaTIC  
  Comprensión lectora 1  
  Planeta Código  
  Tu personalidad  
  Valores en ESO: Recursos 1  
  Bertancud Graciela 1 2 3 4 5  
  La práctica de los docentes  
  8º Olimpíadas Nacionales de Contenidos Educativos en Internet  
  Crear libros electrónicos educativos 1  
  Internet: Futuro educativo  
  Educación, TIC y UNED  
  Tutoría en entornos virtuales  
  Educación Primaria y Secundaria en Galicia  
  Institut Estadística de Catalunya  
  La "paridad" en la elección de carreras  
  Profesora griego: Olga Díez  
  Fiesta Renacimiento en Tortosa: "Temps de les armes". Se pueden solicitar esas músicas 1 2 3 4 5 Cançons balístiques  
  La mala nova en mp3  
  Ciutat germana de Tortosa 1  
  Volar, volar, volar per l'univers  
  Tío Antonio Perulles Estivill  
  http://maps.google.com/  
  Eclipse anular del Sol 3/10/2005  
  Plans d’actuacions atencionals comunes als centres (PAC)  
  Un profesor y su vida  
  ¡Alegria! Si nos dejan Letra Boig per tu Lletra Vivir así Letra Penelope Letra  
  California Kids  
  Immigration and Family  
  Compartir la fe  
  El innombrable 1 2 3  
  "Trabajar en lo que te gusta es vivir en una parte del cielo antes de hora"  
  "Sólo el conocimiento que llega desde dentro es el verdadero conocimiento" - Sócrates  
  "Aplicar el pensament a la feina"  
  Estudios universitarios 1 2 3  
  "Nuevas funciones para el personal de educación"  
  Sociedad cambiante Perversa  
  Mal uso de la ciencia  
  Hot potatoes 1 Cursos  
  Cervantes en el Mediterráneo  
  Educación y ciudadanía  
  Curso de Didáctica  
  Cuenta en Moodle  
  RINCÓN NEOBOOK  
  Portal educativo de la región de Murcia  
  Noticias de Psicopedagogía Infantil  
  Fábulas de Félix M. Samaniego  
  El Lazarillo de Tormes  
  Manifiesto por la lectura  
  "Sociedad lectora y educación"  
  Sección de Innovación UNED  
  WebCopier: guardar recursos de la web  
  Gabriel Ferraté  
  La ciencia  
  Download NeoBook España 90 días U: grupodim C: 123456  
  Download NeoBook México 30 días  
  Foro oficial de NeoBook - España  
  Cosas interesantes con NeoBook  
  Aplicaciones con NeoBook  
  Congreso Internacional Educación Superior  
  Software libre: Formación  
  Interpeques 1 Espacio extra La vacación. Una maravillosa canción Villancicos  
  Intranet  
  Navidad 2005 El Rey 1  
  Creando una cultura de paz  
  Solton y el Año Nuevo  
  Mundo escuela  
  "Aula matematica"  
  Participación ciutadana  
  "Excluir estudiantes jóvenes"  
  Familia alzheimer 1  
  Foros DIM  
  Superdotados  
  A clases con la notebook 1
 
  Pep Josep Tort i Coma  
  Diccionario virtual  
  Enclau UPC  
  MEC Audiovisuales  
  Proyecto IES Atenea 1  
  Investiga y exponlo  
  Vídeo Digital Educativo  
  Mejores centros universitarios  
  Blogs Arte 1  
  BSEC (DGOIE - Departament)  
  Festes al cor de l'hivern Disposo de diverses publicacions que em podeu sol·licitar  
  El valor de l'amistat  
  Escacs i educació  
  Más cuentos con tus derechos  
  Consejo de la Juventud de España
 
  STU Crèdits de lliure elecció  
  Día de internet Programa Web  
  Miralatele.com  
  UNED Facultad de Educación  
  Jim Cummins Interdependencia en el aprendizaje de idiomas  
  Mestres d'acollida  
  La voz humana  
  Convergencia de medios y sociedad del conocimiento  
  Actividades TIC en aulas  
  Fichas sobre recursos TIC  
  Ciutadans de Catalunya  
  Alejandro Tiana Ferrer 1  
  Blog J. Freire  
  Jordi Vivancos: TAC 1 CAE 1 2  
  El proyecto de LOE Radio 29-01-06  
  Motivación docente Radio 29-01-06  
  IES Ramon Berenguer  
  Premios DIM-AULATIC  
  Desarrollo personal y ocio  
  Portal de Educación no formal  
  Bachillerato y TIC en Colombia  
  Any Mozart Missa de Coronació  
  Technosite, servicios integrales de Internet accesibles para todos  
  HERRAMIENTAS DE AUTOR: Clic o JClic Hotpotatoes Exe learning profesorjrfernandez CourseGenie  
  Portal epoca Revista Muface Jornadas sobre Acoso escolar  
  ¡Buenas noches con Mozart!  
  Per a l'aula de Música  
  Habilidades tecnológicas  
  Orientació dins l'edu365  
  Recursos per a l'orientació 1  
  Wiki de preguntes i respostes sobre orientació  
  Joomla és un dels millors Sistemes de Gestió de Continguts (SGC)  
  Zona TIC Tarragonès  
  Consell Superior d'Avaluació del Sistema Educactiu Quaderns  
  Usar Excel con Macros en Visual Basic para investigaciones  
  Asperger Asociación Artículos  
  "Science" (Conocimiento del Medio en inglés) Carta  
  "Health and Grouth" Carta  
  "Las tecnologías en la Escuela Inclusiva" fjavier.soto2@carm.es  
  La PD en el Pais Vasco Blog colectivo  
  Web genial  
  La Página Definitiva Revista de Prensa Cazatrolls  
  Libertad digital  
  Multi-Touch Interaction Research
 
  Portal EducaMadrid  
  Nuevas formas de enseñar, nuevas formas de aprender  
  L’Enciclopèdia Audiovisual de les Ciències i de les Tècniques (In Situ)  
  Aprobación LOE Data 6/04/06  
  Libros digitales  
  Publicacions Fundació Pere Tarrés  
  "Vivir con discapacidad" 1 2  
  Violencia de género adultos 1  
  La violencia de los adolescentes... etc. Web María José Aguado  
  Videoteca Virtual ATEI Prevención de la violencia en los jóvenes  
  Preparar una pàgina web, només 20 minuts, en 4 passes: informa Paco Riviére  
  Diseña, edita e imprime chuletas... AGENTES INTELIGENTES EN EDUCACIÓN  
  Obras de teatro 1  
  "Introducción al diseño de contenidos para el e-learning"  
  Evaluación de software educativo que realiza el profesorado irlandés i empresas TIC  
  Programas interactivos Fernando Alonso  
  ¡Moodle ya!  
  Curso de T.I.C. para profesorado de Ciencias Sociales  
  De la Tiza al Puntero Digital  
  Aula de los oficios Asturias Programa Pionero para Orientar a los Jóvenes: Explicación detallada sobre esa fantástica actuación formativa municipal  
  Descargas de Office  
  Tratamiento anorexia nerviosa  
  Artículo recopilado anorexia  
  Artículo para analizar  
  ¿La tele es como un altar?  
  Desequilibro demográfico continuo  
  La constancia ayuda al cerebro  
  paginaseducativas.net  
  Tabla periódica  
  Instalar Moodlejqueralt@xtec.net  
  Manual Moodle  
  Foro Oficial de NeoBook en español  
  Paco Riviere nos habla de TiddlyWiky bloc...  
  Buscador de publicaciones de Toni Perulles i Rull  
  Sant del papa  
  Felicitació mama!  
  Felicitació Laia!  
  Felicitació Raul!  
  Me podéis buscar, también, por tperulle en el Google  
  Membre de la Societat Catalana de Pedagogia de l'Institut d'Estudis Catalans IEC (Centenari)  
  Revistes científiques en línia de l'IEC  
 

El tiempo es oro:

"Hombres de letras"

Chistes Aula virtual Baile

España Cañí

Grupo alumnos y ordenador

Juegos de lenguaje, matemáticas, etc.

Reportatge fotogràfic de la Base Antàrtica Espanyola

Una llibreria de la UNED

Programas gratuitos en http://www.softonic.com/ como Editor de sonido (Audacity), conversores (DBpower convert), conversor midi mp3, conversor partituras encore pdf (pdf creator), editor de fotos (picassa i MS picture manager)

Recursos y más recursos

Recursos para la docencia y la investigación superior

Educación Especial Integración escolar

Pizarra digital al aula

El aprendizaje fuera de la escuela

Todo fotos

Buenos Aires

La narrativa y no el periodismo, es el mayor estímulo en los blogs estadounidenses

La Universidad de Jaén investiga nuevas técnicas para flexibilizar la búsqueda de información en internet

"El libro es algo fijo, y esa fijación es crucial. ¿Por qué? Porque hoy en día el reto no es acelerar la información, sino ralentizarla"

Efectos de sonido

Educaguía

Dossier pràctic TIC Aprenentatge signiticatiu: Simulacions

Programas Download

Recursos Guía de Navegación

Podcast Ciencia Nasa

tdt: Revolución en la...

¿"El entorno digital se ha convertido en una extensión de nuestra identidad y creatividad"?

Pedro Xavier Camacho Pazmiño en FATLA "Cómo educar por internet" EVA

a

¡El tiempo de estudio es oro!

HandyPC 1

"Quince años tecleando www"

Accesibilidad webs en 2006

Sobre los blogs

Efemèrides argentinas

Educación virtual 2006

Encuentro comentado en correo UNED

Català a les tecnologies

Educación Física Palestraweb

Formación ecuestre

Espacio nutricionista de calidad

Risoterapia

Libro sobre motivación, esfuerzo, miedo, estrés, autocontrol, ...

Los doctores Andrés López de la Llave y Mª Carmen Pérez-Llantada nos ofrecen sus ayudas psicológicas sobre esas temáticas y otras más, afines, dentro de su libro Psicología para intérpretes artísticos; está publicado en Thomson Paraninfo. He aquí la ficha editorial consultada.

Lidia Santana Vega, Catedrática de Universidad, opina

Valores educativos eternos en el cine: Família, etc.

guino

"El gra de blat ha de morir per tal de donar fruit" Jesús de Natzaret

"El mal nunca pierde, puesto que cuando gana le llamamos bien" de Percich

"En el futuro todos los trabajos van a estar ligados a la tecnología"

Red.es

"Los blogs en la educación"

"El Cuarto Bit"

"Tiza y PC"

Trabajos de M. Dolores (Argentina) 1 2 3 4 5 6 Planificación

Aprendo a leer de profesores innovadores

Profesores innovadores Premio

SOI - Servicio de Observación sobre Internet "Creatividad y tiempo"

"Universidades virtuales, ¿aprendizaje real?" Comentario

Tesi WebQuest_información

El post de Miguel Luis Vidal

¿La red semántica cambiará la ciencia?

III Congreso Online-Observatorio Cibersociedad

Curriculum para estudiantes en los webs: idiomas, etc. Muy útil el Tutorial del Hot Potatoes

"Educando o entrenando"

Idiomas on line en Educación

Las granadas

"El petit príncep" a internet

"Indicadores de calidad en formación continua" Recordar per la propera revista DIM 7 a Pere

Webs de E. Marchal

"Prácticas emergentes en Web"

Grupo de investigación en Gerontología Estimulación cognitiva

Clásicas y uso TIC en las aulas Explicación

Las nuevas directrices de los grados, postgrados y doctorado facilitados por el decano: 1 y 2

Premios AULATIC 2006

El weblog de Jordi Perales

Los weblogs de Toni Perulles

He aquí mi segundo weblog

Recursos idiomáticos 1

El Diari dels Estudiants Adolescents Composició web

"Hacer preguntas en internet"

Revista Comunicación y Pedagogía

Jornadas de acoso escolar

Manual Gimp

Editor web NVU distribuido por Linux

Proyectos de Redes 2006 UNED

Jornadas universitarias 06-07

Blog "Internet como recurso educativo"

Blog de Roger Rey

"Evento blog España"

“Hacer preguntas” en Internet. un recurso pedagógico a tener en cuenta

Boletines Educared

Proyecto investigación “Aula Digital”

Educación para la Sostenibilidad

Página puzzles educativos

Entorns virtuals

Plataforma moodle

Un plan de ajedrez en las escuelas

Compartir fotos y situarlas

El proyecto e-hospital

Tesi Bellas Artes Video Pajarita

Cadenas TV inglés, etc.

Didacticolite, editorial digital

Investigación software

cepsevilla en moodle

Blog de Jordi Perales

The Free Dictionary

Ricardo Moreno Castillo

Instalar_Moodle_ConsejosD136

Fundación everis

Sobre el "acto de estudiar" por Freire Material de cátedra

VirtualCampus 2007

Qualitat i la innovació educativa

Tecnología para niños

Enciclopedias virtuales

Web 3.0

El milagro de Candeal 1

Mis amigos y amigas

Ciudades cultura europea 2007

Internet frágil

Glosario eLearning

“Usando tecnologías sencillas para generar experiencias de aprendizaje significativas”

Parlamento Europeo y el 2007

Accesibilidad web muy útil

Portátil xo niños

Plataforma corrución acoso universidad pública

II congreso corrupción

Más sobre pizarra digital

Web NEE, informática, física,etc.

youtube_dvd_2007

Revista "Tendencias 21"

Ahí podemos leer a partir de las  ideas de la Didáctica Magna de Comenio (enseñar todo a todos) y ...

Institut Ramon Llull

Top 100 de e-Learning

Dissabtes CaixaForum

VilaWeb Tv

"iPod y móvil en uno"

Què toquem? Què cantem?

Google Yahoo i Second life

Ferran Ruiz blog "Notes d'opinió"

On line Educación Infantil

On line Educación Especial

Dislexia y visión

Qui és Ramon Llull?

Pizarra digital y uso en el aula

¿Tecnología que se adapta al sistema educativo? Los podcast

Conferencia Episcopal

ANECA

Ayuda aulas Web Paco Rivière

Educación en Argentina

La era digital: "Tiempo para adaptarnos"

Revista Etic@net

Tinta impresoras

Redes sociales

PDI y aprendizajes

Móviles 2007

Mujeres en la guerra civil

Necesidades educativas especiales de audición y lenguaje

Programa funciones para win32

Jordi Lagares Roset: Pizarra digital interactiva MIMIO

Evaluación de procesos de innovación escolar basados en el uso de las TIC

Lateralidad, prelectura

Violencia en los hogares

Reconocimiento de la experiencia práctica

Autismo en aumento

¿Qué heredamos?

Imagen virtual edificio TIC

Superyo

Revista Iberoamericana de Educación a Distancia (RIED)

Artículo a evaluar para DIM9

Acceso fácil al ordenador desde cualquier lugar

Noticia Inmigración y escuela

Your Gallery de Saatchi

Personas y fotografías

"Una de cada diez páginas web infecta el equipo del internauta"

"El Cuarto Bit": Mayo 2007

El fundador de Weblog Calacanis

"Web 2.0: Comparte, colabora y déjate adaptar"

Software Educativo

Departamento de Ingeniería de Software y Sistemas Informáticos UNED. Dr. Jesús Mª Minguet Melian

Vistas, cervicales y estrés EL ORDENADOR Y LAS ENFERMEDADES TECNOLÓGICAS

Premido Día Internet 2007

TV3

Ágora virtual

"Apostol 13"

Cosmos Gea

Bitácora del Galeón de Miguel L. Vidal

Un estudioso del clima

Manuel Segura

Emili Teixidor

No envejecimiento

Psiconeuroinmunología

Con las músicas nos vienen emociones

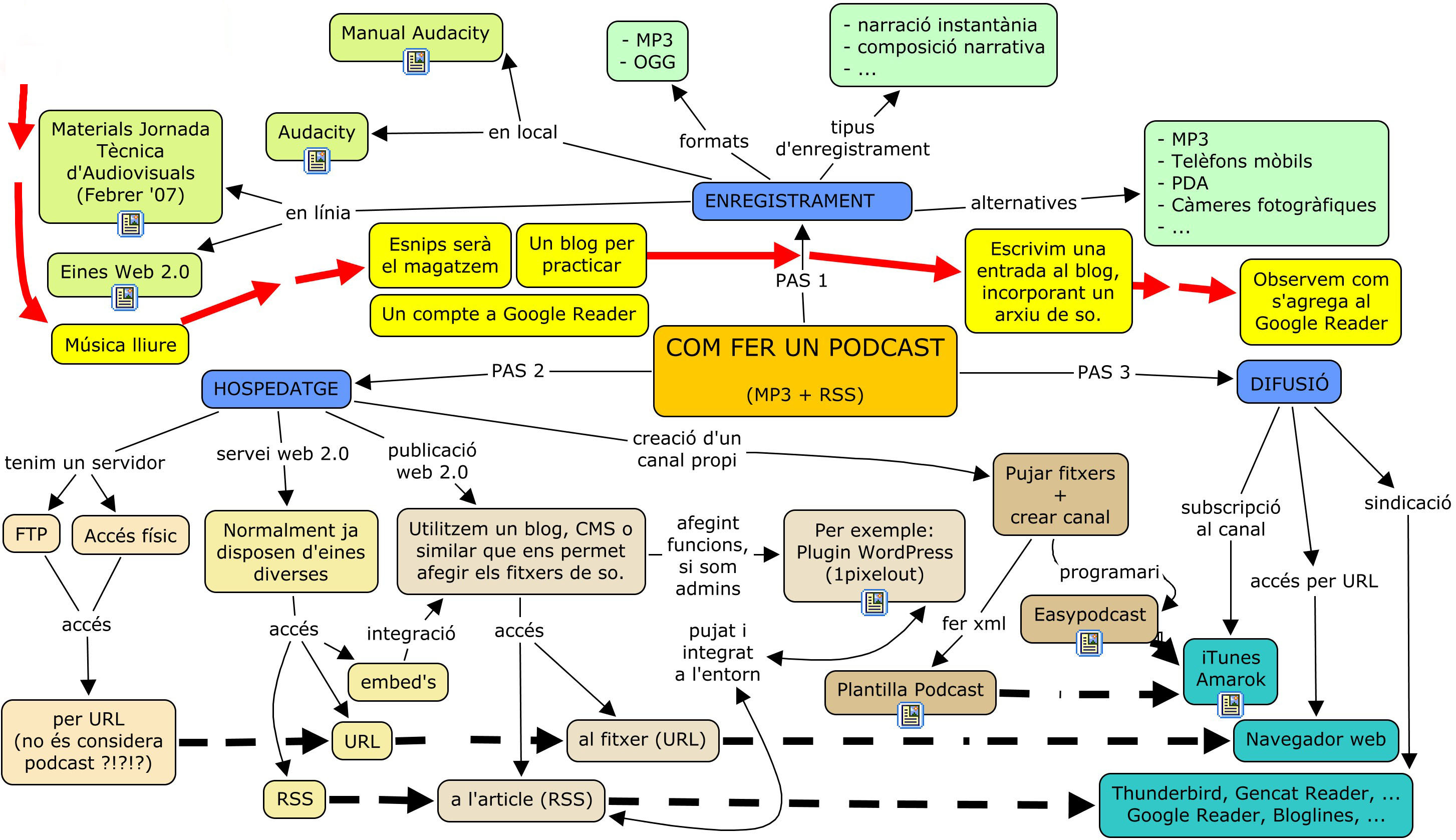
Com fer un podcast? Comunicació i Audiovisuals a Internet Treballar amb un editor amb línia

Mapes conceptuals Prats

Ejemplo de blog docente E. Superior

Modelo didáctico mediador

El inventor como héroe

"El sueño de un futuro mejor es la última razón de la existencia humana"

Educar por una cultura de paz

Educación multicultural

El video provocará cambios monumentales en la Web

Congreso Orientación Educativa y Profesional 2008

Profesión enfermera

WordPress Otro blog

Educar humanos

Música y actividad neuronal

Inmersión con la informática. Escuela de Informe Semanal

Reflexión pasados exámenes

Siempre positiva o positivo

Cultura social

Bachillerato on line desde Massachusetts y otros centros

Javier Tejada. Físico

Richard Tarnas

“Los expertos recomiendan elevar la altitud y la latitud de las vides para adaptarlas al cambio climático”

Tests on line

«La enseñanza de la lengua es la llave de acceso a la sabiduría»

"El arte dehoy es banal como la vida misma que llevamos"

"La literatura me ha dado la felicidad"

"La cercanía en la virtualidad"

"Tutoría telemática"

13 aniversario QD

La UNED és la universitat del futur

“El autocontrol de nuestra conciencia”

Autismo

Música terapéutica

Opiniones o encuesta alumnos, padres, profesores. Curso de Didáctica Universitaria para el EEES. La web2.0 educativa: Herramientas para el aprendizaje activo y colaborativo entre profesores y alumnos

Un grupo de correo se coordina mejor con un wiki

Impulsar la col·laboració de la comunitat educativa amb la Viquipèdia

www.marfanta.com

ok

 
a a
 

Seminaris Virtual Educa|Europa|Innova.UNED|CUED|Qualificacions UNED 03/04|Màster EAAD

El modelo virtual tutorial en la UNED y su futuro. Orientaciones: Secretaría Virtual y asignaturas on line

Hola,

Benvinguts i benvingudes al meu web que vol ser una aïna motivadora per als meus alumnes i per a totes aquelles persones que necessitin ajuts docents a la xarxa telemàtica sobre les assignatures que s'hi anuncien. De moment el web és en construcció per la qual cosa em podeu sol·licitar quelcom que necessiteu sobre les temàtiques esmentades.

I podeu trametre'm els suggeriments que considereu convenients. Fins i tot, aquí s'hi troba un editor on line així com mapes conceptuals a la xarxa. Una aula virtual, sempre oberta.

Intento trobar-me al dia tot col·laborant amb el Grup de Treball DIM de la UAB i Línees d'investigació amb companyes del DIM Argentina a l'Educació Superior. També es pot seguir el magisteri en aquest indret. Podem seguir la particiació en aquests foros.

Vinga, ànims! Disposeu de tota aquesta base de dades, fonamentalment de webgrafia, que actualitzo cada dia. I aquest web es troba referenciat aquí.

Ben atentament amb internet a l'aula, bo i participant al foro de la xtec i DIM Mendoza.

Toni Perulles i Rull, membre Consell Redactor foton.8 Profesor-tutor universitario, investigador integrante de la COMUNIDAD VIRTUAL UNIEDU-21 Tutor de Apoyo en Red (TAR) por la UNED de Formación y Actualización en la Función Pedagógica de 5º Curso Código 485021 Mis funciones TAR UNED Propuesta para la mejora y homogeneización de los servicios que reciben los estudiantes mediante los cursos virtuales

Actualmente estoy trabajando sobre Tutoria en EPG en la UNED así como Educación Superior para los nuevos ciudadanos

Fes internet.Fes educació. Sóc membre de la secretaria tècnica del Forum Social per l'Educació a Catalunya Jornada Espiral 2005.11 de junio "Software libre y educación". Comunicación en pdf | Foro Reddocente | Investigación en innovación virtual "Las pantallas interactivas" de SMART Technologies Inc. | Reunió DIM de primavera 2006. Comunicació Aefol Expoelearning2006 Muy importante: DIM con eventos 2006 Fotos DIM 25-03-06 Comunidades virtuales de aprendizaje: Introducción Documento 1 2 3 4 5 6 7 Todos están en Comunidades de aprendizaje Incorporación a la Comunidad Moodle para prestar ayuda a los recién llegados Toni Perulles es egresado de FATLA en Entornos Virtuales de Aprendizaje (EVA) Metodología PACIE Investigació actual a presentar Investigación-acción virtual UNED y Entornos Virtuales Interviene el Dr.Tiberio Feliz

Asociación Espiral: Educación y Tecnología Jornada Espiral 2006 el 10 de junio Entorns col·laboratius per aprendre: Comunitats Virtuals d’aprenentatge" Foro de Espiral Portal Hiperespiral Campuspiral Blogs, Fotologs i Podcast: propostes didàctiques De Podcasts en este lugar, que he encontrado algunos ¿Cómo hacer un podcast en cinco minutos? The Education Podcast Network Podcast directory for educators

Maestros enseñando con nuevas tecnologías: La entrevista se puede escuchar "El único derecho-deber es la educación"

També podeu consultar aquests webs:/Traductor on line: Catalán, gallego, Gaztelania-Euskara

http://es.geocities.com/rullcabre Especialista en innovación curricular en los centros escolares: 1

Expoelearning2006: Algunas necesidades formativas inmediatas de estudiantes en su ingreso en la educación superior

Convocatoria de Redes de Investigación para la Innovación Docente: Desarrollo de Proyectos Piloto para la Adaptación de la Docencia al Espacio Europeo Agenda: Asuntos pendientes

Traductor on line: Catalán, gallego, Gaztelania-Euskara Técnicas de estudio Blog Fotolog Podcast Flickr

PLAN DE ACOGIDA UNED QUE SE PUBLICA EN EL BLOG BLOGIA Blog col·lectiu Fotolog Toni Flickr Innovación trabajo Didáctica Universidad Curs fotolog

Año 2006 El Espacio Europeo en clave de ciudadanía Departamento Teoría Educación Pedagogía Social pquicios@edu.uned.es Bibliografía: WIMAN & MEIRHENRY (1960): Educational Media Otro documento

PLAN DE ACOGIDA UNED QUE SE APLICARÁ EN TORTOSA: PUEDES OPINAR Y TE ATENDEREMOS ORGANIGRAMA PARA EL CURSO 2006-2007 Plan acogida: Información de Miguel Santamaría con dos documentos: General Centros Asociados Potenciar el campus virtual por la Universidad de Valladolid Contenidos de Ciberaprendizajes en la sociedad del conocimiento

Uso de las TIC en la Educación Superior EEES Nace una red social especialmente diseñada para los alumnos Studylounge "Las nuevas tecnologias en el aula" InvestigacionesRCanales III Congreso Online Observatorio para la Cibersociedad más información del mismo Recordemos: ¿Hacia qué sociedad del conocimiento?

ACTUALIZACIÓN DIARIA MOODLE Incorporación a la Comunidad Moodle para prestar ayuda a los recién llegados Entornos virtuales de aprendizaje EVA Innovació educativa ¡Lo que puede ser este medio de atractivo en textos! Canals Activitats d’Aprenentatge CAA : Microcontinguts educatius en línia Investigación on line: Bloc Comunitat Catalana WebQuest "Las nuevas tecnologías en el aula" Calidad de Enseñanza/Aprendizaje en una clase según MacMillan Concurso Software Notebook gratuito XI Congreso Internacional de Informática Educativa UNED""Las pizarras digitales interactivas y recursos..." Ficha en FATLA EVA EN DIM MENDOZA EN MOODLE Lista docentes EVA Los blogs en la educación por Mª Dolores García... Daniel Ajoy nos invita a la Nueva lista e-ducatic El magazine de Horizonte Curso on line sobre JClic de Francesc Busquets con Moodle Curs D 136 Entorns virtuals d'aprenentatge: Moodle Per als que ja vulguin començar a provar hipolit Instal·lació de Moodle a phobos Espai del curs D136 a hipolit ¿Com crear una Wiki amb Moodle? FATLA para egresados Roger Rey: Su Moodle Un nou compte en 'moodle' Moodle en català e-Textos Universitarios Gratuitos

MOODLE avançat a Ciberespiral Consultes al correu: planas@pangea.org Descarregar el curs estiu 2007 Curs IHMC Skype jordiguim Un model

LAS ÚLTIMAS INNOVACIONES EN TIC EN LOS CENTROS. Este fichero se pone al día Investigación e-videoconferencia "Claves para trabajar en red" y su debate Intranet d'Assessorament Psicopedagògic de Ester Castejón Portal Educlic

INVESTIGACIÓN Mc Ewan y K. Egan (1995): La narrativa en la enseñanza, el aprendizaje y la investigación. Amorrortu. B. Aires La editorial "La narración en los mapas conceptuales" "Jerarquía conceptual" Kieran Egan "Pensar y pensarse: un deber para mejorar la práctica" "Los relatos de experiencias escolares en la formación docente" "Documentar la enseñanza" "La narrativa en la enseñanza"

INVITACIÓN A ESCRIBIR EN "COMUNICACIÓN EDUCATIVA Y NUEVAS TECNOLOGÍAS" "FICHAS DE APLICACIONES PRÁCTICAS"

"Inversión de valores" Primer Festival libre de animación de América Latina Ideales: "Conocimiento abierto, sociedad libre" Hasta el día 30 de junio 2006 nos admiten "propuestas para la creación y coordinación de los Grupos de Trabajo del Congreso" Artículo de Julieta Mónica Hernández Hernández TIC y virtualización docente

CONÓCETE MEJOR Y DESCUBRE NUEVAS FACETAS DE TU VIDA PROFESIONAL NUEVO FORO EDUCACIÓN SOCIAL "Pregunto a mis alumnos cómo integrar las TIC en el aula" Bitácora El podcast llega a los Andes Más sobre TIC en las aulas

TORTOSA-UNED CADUP Marcel·lí Domingo en Biblioteca Digital BORIS CYRULNIK Libro Los patitos feos

INSTITUTO UNIVERSITARIO DE EDUCACIÓN A DISTANCIA (IUED) UNED Talavera de la Reina

El Diari dels Estudiants - Debatre sobre l'educació Educació Inclusiva "Si segimos haciendo lo que estamos..." "Una escuela comprensiva, obligatoria,..."p. 30 JORNADA “PROGRESSAR CAP A UNA ESCOLA PER A TOTHOM: L’ÍNDEX PER A LA INCLUSIÓ”

Educadores sociales en ejercicio o a punto de emperzarlo. Una diplomatura de dinámica social

Congreso de Informática Educativa, UNED-Madrid 2006 Pizarra digital interactiva SMART

¡Encuentra el auténtico compañerismo colaborativo entre docentes en cuenta en Moodle!

Proyecto Educativo GNU/Linux: Colaborador en el Grupo de Traductor@s: Catalán A imitar

Aquest web es troba també dins el portal de filosofia de Josep-Maria Terricabras

e-learning: el tutor una de las claves de la formación online Blog de Ana María Martín Cuadrado Otro 1

La Intraweb, una eina per a la comunicació i l'aprenentatge en els centres docents Explicacions

   

Forum social sobre l'educació a Catalunya Document1 Document2 Document3 Document4 Document5 Document6 Document7 Document8 Manifest final I ara què fem? Relatories DIM Madrid Dpto. Didáctica, Organización Escolar y Didácticas Especiales de la UNED: Próximos eventos

Societat Catalana de Pedagogia Aprender con tecnología, Aprender haciendo y Aprendizaje... ¿Consideres que Internet està tot modificant la teua pràctica com orientador/a professional? Portal aeic

Coneixements internet Software Formador personalitzat de les TIC als centres Bretxa digital Web modèlic de centre

European Computer Driving Licence Docente NNTT

Internet como recurso para complementar el trabajo realizado en el aula Suport Tecnoneet Inclusión Digital Elogio de la docencia

La implementació d'espais web amb suport PHP a la XTEC Cómo funciona una Wiki por Ferran Mas

Frase pròpia: Profesor, esa respuesta no viene ni en mi enciclopedia, ni está en
el texto de clase como tampoco la encuentran los buscadores para internet. Toni Perulles i Rull

Estas jóvenes futuras profesoras:

Blog de Rebeca http://www.blogia.com/blogrebeka Blog de Aida: http://www.blogia.com/elblogdeaida

Buscador escolar: movie un perro andaluz | blogger iraq
Sobre Miguel de Cervantes Saavedra dijo Nabokov: “Ya no nos reímos de él. Su escudo es la compasión, su estandarte es la belleza. Representa todo lo amable, lo perdido, lo puro, lo generoso y lo gallardo. La parodia se ha transformado en parangón.”
Intervención con menores infractores: Su evolución en España hasta el 1997
El seu e-mail: scp@iecat.net | Tel. 933 248 580
Cuestionarios interactivos de conceptos económicos: Contenido Forma Resultado1 o Resultado2 También este | Más sergiodls@yahoo.com

V CONGRESO MULTIMEDIA EDUCATIVO

“Los retos educativos de la sociedad digital”

Escribiendo a: congresmme@gream.org

Software libre: "Los resultados de las investigaciones se publican y se
divulgan en publicaciones científicas, y sirven de base para nuevas investigaciones. Éste
es principalmente el modelo sobre el que la humanidad ha innovado y avanzado".
Albert Einstein 1 2 3 4
Uso y percepción de las TIC en el aula: Cuestionario on line Datos públicos
Competències TIC 1 2 La informàtica serveix per aprendre amb ella
SMART Technologies 1 2 3

Educación y TIC:

La fijación "textual" y el modelo de "talla única" con el estudiante como espectador.

La interpretación "textual" y la personalización con el estudiante como participante.

Una Ref./URL realmente IMPRESCINDIBLE.

Bullying:

Matractament entre alumnes

Consulta Jordi Colell

Periódicos digitales: 1 2 3 Docencia en Periodismo de Juan José Morales Ruiz
Educació Universitat 1 2 3
Portales educativos: 1 2 3 4 5 6 7 8 9 10 11 12 13 14 15 16
Listas distribución: 1 2 3 4 5 6

Asociaciones Profesionales de Profesores

Màster universitario: Intervención en Calidad de Vida de Personas Mayores Aquí CEOMA

Máster mayores Intervención en Calidad de Vida de Personas Mayores Portal Mayores Imserso Boletín al día Benestar Social Junta de Andalucía Taller de memoria para personas mayores Plan de acción para las personas mayores 2003-2007 Libro blanco de los mayores dependientes. (Llibre blanc de la gent gran amb dependència) Nuevas tecnologías al servicio de las personas con dependencia Necesidades de una sociedad que envejece Saber envejecer. Prevenir la dependencia 10 folletos 1 2 Lectura El Principito Investigación-accción: Las personas mayores se implican en la calidad de vida del municipio Conclusiones: "Las personas Mayores ante el Siglo XXI: Hacia una mayor calidad de vida" Adultos mayores de 50 años Manual Calidad de Vida Europa: Investigación e Innovación 1 Tecnología y Mayores

Per una nova educació pública. Se elimina el alto porcentaje de muchachos y muchachas que terminan o abandonan sus estudios con niveles de analfabetismo funcional, incapaces de un mínimo de autonomía personal que les permita entender un manual de instrucciones, redactar un curriculum vitae o gestionar un conflicto de pareja sin llegar a las manos. La educación en general, y también la educación escolar, va a tener que reformar-se, volverse a conceptuar en términos de educación a lo largo de la vida y en el ámbito de toda la sociedad. Ha de volver a lo social, reinventarse como una educación social en la que los objetivos de integración y convivencia sean determinantes y en la que la "escuela"-el tipo de escuela que emerja de todo este proceso de transformación- sea una instancia más de ese continuum educativo que abarca toda la vida de los hombres en la comunidad y no es algo separado y segregado de ésta.
Las mismas instituciones formales pueden ser elementos segregados de la vida
También la sociedad de la información nos hace volver a los orígenes y la sociedad en su conjunto
Las profesiones se mueven en sociedades más amplias donde se producen unas transformaciones estructurales, abarcando tanto las políticas como las morales, que se suponen.
Si se admite que todavía constatamos de que la escuela, sea cual sea su calidad, apenas influye en el porvenir académico de los alumnos, tenemos que modificar la realidad social de las familias dependiendo más ésta de las políticas educativas que de la intervención profesional de los profesores en sus clases. De ahí que, en síntesis, queda demostrada la tesis de que la clase social y el contexto cultural influyen en el aprendizaje por lo que es de enorme relevancia, cada vez más, el triángulo del rendimiento escolar = el sujeto + la familia + el profesor - institución escolar.
En las tutorías telemáticas de la UNED pretendemos que los estudiantes escriban interaccionando con los profesores tutores evitando así aquellas formas en las que el alumno escribe de manera divorciada del docente que corrige. Sobretodo, en las asignaturas con proyectos, los estudiantes envían sus borradores y éstos son devueltos con las observaciones del profesorado. Esta pequeña interacción didáctica por materias, potenciando el objetivo de la docencia de mejorar los resultados del aprendizaje de los alumnos y optimizar su formación, nos implica, además, la realización de otros notables esfuerzos didácticos para adaptar la organización de los programas y los métodos de enseñanza utilizados a los diferentes modos y estilos de de aprendizaje de los alumnos, considerando sus diversos intereses, necesidadeds y orientaciones profesionales.
Recordando a Séneca y lo que le decía a Lucilio: “Una cosa es recordar y otra saber. Recordar es guardar una cosa bajo la custodia de la memoria; por el contrario, saber es apropiarse de algo y no estar pendiente del modelo ni volverse constantemente para mirar al maestro: “Zenon dijo esto, Cleantes lo otro”. Que algo medie entre tú y el libro: ¿hasta cuándo aprenderás? Empieza ya a enseñar.” (Séneca: “Cartas Morales a Lucilio. Carta 33. 8-9)
Considero que de todos es sabido que cuando se ha realizado un estudio serio y riguroso, la suerte cede su influencia al conocimiento. (Toni Perulles i Rull, 2005)
"Una cabeza bien hecha vale más que una bien llena". La mente no es una vasija que llenar, sino una llama que es preciso avivar" (Montaigne) 1 También se le atribuye a Montaigne que no hay pena que no desaparezca o al menos se suavice con media hora de lectura.
Una seleccción de textos de Montaigne con el título de "Un libro de buena fe"se halla en la colección Nuestros Contemporáneos de editorial Península.
"Dame un pez y comeré un día; enséñame a pescar y comeré todos los días" (Proverbio Chino).
"No hay más que una educación, y es el ejemplo" (Gustav Mahler) "El maestro explica lo que sabe y enseña lo que es" Escuela-familia Derechos humanos para todos
PROYECTOS DE CENTRO des de p3 a 6º: tipos de juegos y género IEARN-PANGEA Matemática
El programari lliure i els referents més actuals són el Mozilla Firefox (navegador) ; Mozilla Thunderbird (correu electrònic) ; GIMP (tractament-retoc imatge fixa); i OpenOffice (seria l'actual Microsoft Word)
Infancine ¿Qué importancia va a tener la autoformación permanente? ¿Quién la certifica?
Internet a la Educación Primaria Y las wiki Para entrar: Nombre interpeques Pasword 1111
We can only see a short distance ahead, but we can see plenty there that needs to be done, traducido por : No podemos ver más que a corta distancia delante de nosotros, pero podemos ver claramente que hay mucho que hacer
De D. Pío Baroja (1872-1956) en su obra La Guerra civil en la frontera resalto: En "Banquete de aldeanos" nos dice: "Cinco o seis enemigos más no iban a hacer que ganaran la guerra o que la perdieran", página 153 de la edición del 2005. Y hay un apunte en "Acusaciones gratuitas" que le va muy bien a la diversidad de la que tanto se habla en la enseñaza ahora, donde se leen frases como "resignémonos en la vulgaridad" y no hay "dos inteligencias semejantes", página 107 de la misma edición anterior. Recomiendo ese punto al capítulo de la metodología didáctica de la enseñanza.
A decir de M. Bunge (1919-), un modelo es una representación esquemática, más o menos parcial, más o menos convencional, de las cosas y acontencimientos que nos interesan y sobre ellas construimos una teoría que nos facilite su comprensión. Webs de interés: 1 2 3 4 5
I believe "Scholar Google" could be a very good tool for the teaching. If the news attachment is confirmed, the teachers will have a very powerful search engine that links to reliable contents 1 pere.fons@stignasi.fje.edu
Pensar es fácil. Actuar es difícil. Actuar siguiendo el pensamiento propio es lo más difícil del mundo. Goethe (1749-1832)

"En la vida, el destino baraja las cartas, pero nosotros jugamos la
partida" (Arthur Schopenhauer, filósofo alemán, XIX)

"El que se ata a una alegría, destruye la vida alada; pero el que besa la alegría al pasar, vive en el alba de la eternidad" (William Blake, poeta y pintor inglés, 1757-1827)
“Desapruebo aquello que dices, pero defenderé hasta la muerte tu derecho a decirlo”
en Tratado sobre la tolerancia (1763) del filósofo francés François-Marie Arouet Voltaire. (París, 21/11/1694- 30/5/1778)

"Una persona debe tener experiencia, tiene que vivir, si su arte ha de ser más que una realización técnica. No puede encontrar la materia de su actividad artística dentro de su arte; éste tiene que ser una expresión de lo que sufre y goza en otras relaciones, cosa que depende a su vez, de la viveza y simpatía de sus intereses.” John Dewey
Educar a un niño no es hacerle aprender algo que no sabía, sino hacer de él alguien que no existía. John Ruskin
Enseñar no es una función vital, porque no tiene el fin en sí misma; la función vital es aprender. Aristóteles
La tarea del educador moderno no es podar las selvas, sino regar los desiertos. Clive Staples Lewis
La naturaleza hace que los hombres nos parezcamos unos a otros y nos juntemos; la educación hace que seamos diferentes y que nos alejemos. Confucio
El objeto de la educación es formar seres aptos para gobernarse a sí mismos, y no para se gobernados por los demás.
Herbert Spencer
Si quieres aprender, enseña.A pesar de que ya soy mayor, sigo aprendiendo de mis
discípulos. Marco Tulio Cicerón
"No necesito saberlo todo. Tan sólo necesito saber dónde encontrar lo que me haga falta, cuando lo necesite". Albert Einstein. Biología y Geología a la educación Secundaria
Proverbio japonés: "Poco se aprende con la victoria pero mucho con la derrota"; efectivamente, sucede que siempre se asimilan cosas, cosillas... por nuestra mente. ¿Se lo preguntamos a nuestra moral para el trabajo, la familia, los hijos, la amistad, la vida, el honor, la simpatía, la comprensión, el compartir? Considero esa acción sublime: "Lo que tuve lo perdí, sólo tengo lo que di" (Adagio)

¡Venga tantos saleros, estudiantes! ¡Cuánta energía de aprender desprendéis!

Evaluar web Escribir a kikoduran@terra.es que elabora uno
"La mejora de la educación en las escuelas a través de la innovación y la colaboración europea" en el proyecto europeo EFELCREN “Educational flexible and creative environments” Nos informa Manuel Gromaz Campos, Técnico de e-learning Centro de Supercomputación de Galicia; correo personal: gromaz@cesga.es Para más información se puede acceder al enlace http://efelcren.cesga.es/docs/np_032006.pdf
O visitar la página web oficial http://efelcren.cesga.es. Tambien se puede enviar un correo electrónico a beatrizc@usc.es
Produccion de obras multimedia en Planeta por Ricard Dalmau rdalmau@planeta.es, rdalmau@gmail.com
Buenas practicas en Windows Media y Power Point por: Paco Rivière Esta formación es valuosísima. Muchas gracias Paco

He aquí las herramientas que pueden ayudarnos a crear libros libres y creativos y Fran Macías nos dice:"Aplicacion para la creación de materiales educativos con las ventajas técnicas ligadas a internet:
a.. Los archivos están en la web, no se instala nada en el ordenador.
b.. Accesibilidade inmediata.
c.. Independiente del sistema operativo, hardware y navegador web.
d.. Tecnología Macromedia Flash, de contrastada seguridad y fiabilidad.
e.. Entorno abierto. Utilización de archivos XML". Está ahí:
http://www.educalim.com

Y Felo con el e-mail f.couto@aspronaga.org nos presenta su web: http://www.educared.net/aprende/bitagora/page/blanca

Enciclopèdia DIM i Fundació Tr@msDIM-TR@MS" <toniromero@fundaciotrams.org> http://www.pangea.org/dim/evdim
REDES. He aquí la experiencia de Cordobesas Enredadas:
http://www.cordobesasenredadas.org Y la red iberolatinoamericana de EspaciosVirtuales de Aprendizaje, RedEVA:
http://www.redeva.es Carlos de Castro, coordinador Releva; correo carlos@uco.es
También Roger, con correo rrey@xtec.net, nos añade que "pronto estará publicada la versión animada creada con el generador AniMàgic 2, que permite también publicar cuentos animados y clips educativos a partir de conjuntos de objetos".

Accesibilidad en los webs: La formadora María Dolores García Fernández, integrante del grupo DIM, les presenta su ingente trabajo; está ahí y se actualiza a diario

“Post sobre acoso en la escuela, centrado sobre todo en el mobbing” por Olga Díez

Dos webs más accesibles: 1 i 2
Un par de direcciones de software:
- Curso de GIMP: http://campusvirtual.uma.es/mecmesas/
- Curso de OpenOffice (procesador de textos, hoja de calculo y programa  de presentaciones): http://www.central.cv.uma.es Está actualizado el de Writer a la version 2

'Papás y mamás' con 25 premios "Expresar lo máximo con lo mínimo"

El verdadero problema del sistema educativo español por Aníbal de la Torre

Mi gran amigo Suso me dice: Cómo suelen decir en un sitio emblemático de la denominada Web 2.0.... "relacionada" :-D: "¿Cómo será la Web 4.0?"

... aunque la noticia proceda, en este caso, de un sitio también emblemático, pero de la Web 1.0 :-p

"Se pretende una cierta tipología de ambientes ligados a los formatos de enseñanza y aprendizaje abiertos y a distancia: según variables radicales y según modelos concretos de EaD"

El blog 'Chinochano' ha sido elegido ganador del premio Blasillo de Huesca al ingenio español en Internet en su edición correspondiente a 2006

[Hiperespiral] I Premio Espiral Edublogs Desde Espiral nos informa Joan Sedeño www.ciberespiral.org

"Consumidores de educación" escrito en castellano "Consumidors d'educació" escrito en catalán

Es posible incrustar un objeto Flash en un documento HTML para visualizarlo en Moodle

Projectes telemàtics a l'Educació Primària: un recurs per transformar l'escola d'Anna Pérez i Sabina Redondo 1 2

Lou Reed i Patti Smith presten la seva veu a la poesia catalana del segle XX

Webquest para enseñar con Internet El sentido de esta Web es poner a disposición de los profesores una técnica para utilizar Internet en el aula. Permite diseñar actividades creativas y motivadoras. [sigue]
El programa utilizado para pasar apuntes a mp3 es el 2speech center quitando al texto puntos suspensivos, punto y coma, etc.
En http://www.sol-e.com/plec o directamente en la del SOL http://www.sol-e.com tendrás acceso al proyecto PLEC -Plan de Lectura para Centros Escolares de Infantil y Primaria. Enviado por Kepa Osoro kosoro@hotmail.com
1. "Quien hace sufrir al prójimo se hace daño a sí mismo. Quien ayuda a otro a sí mismo ayuda." LEÓN TOLSTOI
2. "El porvenir está en manos de los maestros de la escuela." VICTOR HUGO. Fuente: http://www.frasedehoy.com
3. "Practica la Paz y serás libre".
4. "Haz que las contrariedades te alienten y los obstáculos te engrandezcan." (Anónimo)
5. "Los padres también educan, en parte, como un maestro" Toni Perulles i Rull
"Hay hombres que luchan un día y son buenos.
Hay otros que luchan un año y son mejores.
Hay quienes luchan muchos años y son muy buenos.
Pero hay los que luchan toda la vida: esos son los imprescindibles".
Bertolt Brecht

Actividades socioculturales: Coral "Vent de Dalt" en Tortosa (España)

Programa de la Fiesta del Renacimiento del año 2006

Se puede consultar la web de proyectos de las celebraciones de los años anteriores aquí.

Concierto de Sant Esteve Coral Madrid Actualidad musical Canal propio Antena 3

DOGC núm. 4900. Tribunals oposicions 2007

¿Pom de Blogs? http://www.unsizeros.net/pomdeblogs

Segons Artur J. Tallada Cervera; e-mail: atallada@xtec.cat
Es tracta d'una agregador de blogs educatius d'àmbit català: blogs d'aula, de professors, de matèries, de CRP's... de manera que a mesura que cada blog individual s'actualitza, Pom de Blogs va reben les actualitzacions de forma automàtica i ens permet tenir una visió molt àmplia de allò que s'està escrivint a la xarxa....

Si teniu un blog i voleu formar-ne part només cal fer un mail a pomdeblogs _arroba_ unsizeros.net i indicar la URL del blog, la del fil RSS, i el vostre nom i cognoms. Com més gran sigui la comunitat, més ens podem enriquir amb les aportacions que tots hi anem fent.

Paco Rivière ens diu:

Sabies que no cal php per tenir un blog amb rss? Ni MYSQL, si saber html! Amb TiddlyWiki, es clar!

Aquí tens un exemple, un blog amb rss a xtec.cat (no a phobos no!):
http://www.xtec.cat/~friviere/index.htm
rss: http://www.xtec.cat/~friviere/index.xml
On començar: http://pacoriviere.googlepages.com/TiddlyWikica.html

Aprendizaje Basado en Problemas

Informa Mª José Gago Nieto mariajosegago@gmail.com

Consultar el material sobre APB y Estudios de Casos elaborados por el Proyecto
Prometeo (http://prometeo.us.es). Las direcciones web son respectivamente:
http://prometeo.us.es/elearning/ABP/index.htm y
http://prometeo.us.es/elearning/caso/index.htm .

En ellas, además del material
formativo puede encontrar: bibliografía, glosario y propuestas de actividades para
las temáticas en cuestión.

García Aretio nos presenta un flash de la evolución de los formatos no presenciales de enseñanza y aprendizaje a través de sus diferentes generaciones o etapas

Durant aquesta setmana estarà oberta la matrícula a l'Escola d'Estiu 2007 organitzada per l'associació Espiral.

En aquesta tercera edició el nostre objectiu i repte és organitzar un espai d'ensenyament virtual útil i de qualitat, on per una banda continuem millorant la plataforma virtual d'ensenyament – aprenentatge, i, per un altra, facilitem al professorat l'aprenentatge en l'ús de la plataforma per a la seva tasca docent.

Informació: http://ciberespiral.net/wee07/
Inscripcions: http://ciberespiral.net/wee07/matricula.htm
Dubtes, preguntes i curiositats: formacion@ciberespira.net
la direcció del programa PDFtoMusicPro:

http://store.recordare.com/pdftomusicpro.html

Records! Cepri amb correu Mostra totes les capçaleres jcepria@xtec.cat Ha facilitat l'adreça: Jordi Jubany

No mires nunca de donde vienes, sino a donde vas. BEAUMARCHAIS, Pierre Augustin Caron de

Los hombres aprenden mientras enseñan. SÉNECA, Lucio Anneo   

Mi patria es todo este mundo. SÉNECA, Lucio Anneo   

Género, raza y otras diferencias en los programas educativos

Wiki ¿Quéson?

Muy apreciados: Por aquello de hacer país y educarnos interculturalmente, con gusto, les muestro esta imagen de la Base Antártida Española, que está referenciada aquí, en un Boletín de Estudios de Cataluña. También ahí disponen de una galería de imágenes del lugar.

Les remito a un traductor idiomático sobre ese web:

Traductor on line: Catalán, gallego, Gaztelania-Euskara

Aprovecho esta oportunidad para saludarlos muy afectuosamente.

MSN Messenger: tperulle@hotmail.com Algunas ideas Docente que persigue, de modo continuado, el éxito académico de los estudiantes partiendo de sus intereses vocacionales e integrando aquellas posibilidades formativas de los recursos TIC en la práctica educativa diaria de la educación superior.
Lema: EXISTIMOS PARA LOS OTROS. "El trabajo personal del alumno en detrimento de la carga lectiva". Desde el inicio de la UNED, actualmente potenciado por el EEES y a continuación por otros centros, como podemos leer, brevemente, ahí.

Con mucho placer, les remito, de interesar, a la primera lección en la educación superior, que abre el curso académico 2006-2007 en el sistema universitario catalán; se puede seguir ahí.

Para los estudiantes de la UNED se han llevado a la práctica "los denominados 'planes de acogida' en todos los centros, para que conozcan realmente los estudios, los servicios universitarios y planifiquen mejor los cursos"; será toda una actuación pedagógica que atraerá todavía más alumnos. Seguiremos informando.

aLF es una plataforma de e-Learning y colaboración que permite impartir y recibir formación, gestionar y compartir documentos, crear y participar en comunidades temáticas, así como realizar proyectos online. Aunque está desarrollada específicamente para la comunidad de profesores y alumnos de la UNED, es también accesible al público en general.

diversidad

al dia ¡Qué bello es vivir! La Lengua de las Mariposas

Volver a ser niño

Lecturas también formativas: Antoni Penrose

Abuelas cuidadoras de sus nietos

Síntesis de mi actividad docente con Moodle:

Antoni (Toni) Perulles i Rull. Vet-ne aquí un compendi

http://phobos.xtec.net/tperulle 

A DIM Mendoza, també disposo d'aquest indret Líneas de Trabajo e Investigación, concretament:

Comunidad Virtual de Aprendizaje: Investigar en el Uso de las TIC en Educación Superior

Addenda: Per tal de saber més, els webs personals actuals són aquests:

http://www.xtec.cat/~tperulle/act0696/notesUned/index.htm

http://es.geocities.com/rullcabre/notesUned/index.htm

Puntos para considerar para la asignatura de Didáctica en las diversas carreras; en una de éstas está un estudiante

No nos atrevemos a muchas cosas porque son difíciles, pero son difíciles porque no nos atrevemos a hacerlas (Séneca)

La verdadera locura quizá no sea otra cosa que la sabiduría misma que, cansada de descubrir las vergüenzas del mundo, ha tomado la inteligente resolución de volverse loca.Heinrich Heine (1797-1856) Poeta alemán

Con la existencia de nuestro apoyo tutorial sistemático, por vía telemática y presencial, os facilitará la flexibilidad en el estudio. ¿Cómo lo percibís?

Les comarques Baix Ebre, Montsià, Ribera d'Ebre i Terra Alta són les més meridionals de Catalunya i ocupen l'últim tram fluvial de l'Ebre, des del embalsament de Riba Roja d'Ebre fins el Delta.

moviment

El paissatge de les valls emmarcat en el Mediterrani, el Massís dels Ports de Tortosa-Beseit, les muntanyes del Montsià i la serra prelitoral interior, canvien de cop el seu color en pocs quilòmetres, del immens verd del Delta a la neu del Mont Caro.

Medio ambiente

Dad al alumno algo que HACER y no algo que aprender, ya que el hacer tiene
tal potencia que exige pensar y reflexionar
. (John Dewey, Thinking in Education 1916)

Aprendizajes actuales Literatura: Posadas Educación de una sordomuda

Vamos a imaginar Aprendre fent: la metodologia del joc i la simulació a la formació contínua

"Pensant en els altres" Més detalls Uns minuts del documental Cuando el trabajo es igual a ocio

Investigación históricosocial Neurorreligión Doctora en Etología

De las Nuevas Tecnologías a las Nuevas Metodologías: Las nuevas tecnologías de información y comunicación en educación introducirán la necesidad de utilizar nuevas metodologías, especializaciones y actitudes específicas en distintos contextos.

Curs 2007-2008 MD27 - XHTML i CSS. Introducció als estandards i accessibilitat web

"Debemos introducir cambios en la forma de relacionarnos, de pensar y de hablar con la gente. Para ser más felices tenemos que acostumbrarnos a ser más respetuosos con los demás".

Línea de trabajo sobre Accesibilidad Web por Mostra totes les capçaleres Iris Fernández irisfernandez@gmail.com

Un curso sobre Moodle, planteado sobre la propia plataforma y de carácter abierto lo puedes encontrar en la siguiente dirección:

http://www.adelat.org/media/docum/moodle/ Dispones también de pdf y películas demostrativas Todo por Montero, Fernando fmontero@GAZTELUETA.COM

Un curos comienza el 25 de marzo y se puede encontrar más información en:

http://www.net-learning.com.ar/net3/cursos/index.php

Personalidad del Tutor Virtual de Acogida

Personalidad tutor

LA TUTORÍA EN EL CAMPUS VIRTUAL UNIVERSITARIO

Treballs d'investigació pedagògica

"La música es lo que el silencio nos deja oír"

¿Dónde coloco la PDI?

"Competir no es capitalista: es humano"

"Necesitas creatividad, imaginación, conocimiento y comprender a fondo el sistema en que trabajas"

Programa evalúa composiciones en inglés

"Cuando uno reconoce ante otro que le ha hecho daño, nace una nueva relación"

"Internet, por sí misma, puede reintegrar a una persona en la sociedad" Hi ha validacions.

"La implementación de formación virtual en cualquier organización"

"Cómo proteger a los chicos en Internet; consejos de expertos y software gratis"

Poner una radio en línea 1

Blog de GenMagic

Cuestionarios online de la capacidad comunicativa

Trabajo educativo con unas wikis

Ya tenemos una versión web de Photoshop

AGHA - Analizador Gráfico de Habla

Para saber más en Universidades

Tesis doctorales en la red

Bibliotecas con obras virtuales

Pizarra digital interactiva

PDI de F. Morilla con recursos

Filósofo terapeuta

Libros disponibles

Diccionarios ONYVA

Ubuntu, GNU/Linux

"Uso de pizarras interactivas revoluciona la manera de hacer clases"

Noticias al día de las PDI

Proyecto_cursos e-learning para la ESO

Consumos y mediaciones de familias y pantallas. Nuevos modelos y propuestas de convivencia [09-03-2008]

IdCAT

"Los hijos de padres con estudios superiores..."

La UNESCO presentó sus Normas sobre Competencias en TIC para Docentes

Software libre: MAX 4.0

A través del entrenamiento, del cambio de comportamiento físico, podemos cambiar la función cerebral

TiddlyWiki destacado por el observatorio del Ministerio de Educación

Lucho por los niños y las madres de África

Tu música con imágenes Crear el primer libro rápido digital de Sant Jordi

has shared a SlideShare presentation with you.

It's titled 'The Evolution of Web 3.0' and you can view it here.

"La web 3.0 ya está aquí. ¡Si ni siquiera me dio tiempo a disfrutar la web 2.0!

¿Cómo será la Web 4.0?

Buscadores, diccionarios y traductores Presentan la lista de los 16 mejores programas gratuitos del mundo

Primeras nociones de informática A medida que sabemos más, también tenemos más responsabilidad

Webs de educar divirtiendo "Cómo las Tecnologías de la Información transforman las escuelas”

http://www.quiosc.cat/ Por si os hace reflexionar http://www.youtube.com/watch?v=esP1f5tM2k4

Para la construcción de blogs: http://www.blogtaller.com/index.php Comenta Mauricio <maximrudin@hotmail.com>

http://www.colegioedison.edu.ar graciela@colegioedison.edu.ar

"La mayoría de las investigaciones muestran que los estudiantes tienen ideas excelentes"

Conte: Tal com ets Inglés fácil Desde la Educación Infantil con inglés

Filosofía para la no violencia

EVDIMTRAMS.CAT http://www.evdimtrams.cat

http://evdim.blogspot.com/2008/05/rss-la-navegacin-del-siglo-xxi.html

http://www.planetaki.com/evdimtrams

UEC

  tperulle@xtec.net - aperulles@tortosa.uned.es
¡Atención! Por el web http://es.geocities.com/rullcabre se oye una canción renacentista de la que se puede solicitar sus otras letras.